经过多次的调研,本人打算利用
cloudflare workers实现一个全栈化项目的部署,技术选型前端使用Vue,后端除了cloudflare workers全家桶,还是用Hono,better-auth以及drizzle。
初始化框架
搭建全栈化项目
npm create cloudflare@latest -- cards --framework=vue初始化后,整个工程已经配置好vite.config.ts, 规划好前端代码部分在src目录 以及后端代码部分在server目录。
整个项目可以看作以前端项目为主体,后端项目为辅的设计。
引入better-auth
这一步的目的是使用better-auth的账号及登录方面的表设计。主要涉及的表有 user account verification,另外和会话相关的我们开启次级存储,使用cloudflare workers的 KV。同时,better-auth 提供了完整的账号管理功能,以及集成第三方登录的能力。另外它也提供了前端使用的SDK。
配置better-auth 密钥,这一步和密码hash 有关,具体源码没有深究
BETTER_AUTH_SECRET=如果是普通的数据库,不像cloudflare workers 这样子需要首先bindging,然后通过http 接口触发,再从context 中获取,那么配置使用better-auth 挺简单的。
配置好DB,
import { betterAuth } from "better-auth";import { drizzleAdapter } from "better-auth/adapters/drizzle";import { db } from "@/db"; // your drizzle instance
export const auth = betterAuth({ database: drizzleAdapter(db, { provider: "pg", // or "mysql", "sqlite" }),});使用cli 工具,npx @better-auth/cli generate 生成schema,npx @better-auth/cli migrate 在数据库中创建表。
由于cloudflare workers 的特殊性,这里采用网上的开源方案cf-script,先折衷搞到shema,
import { getAdapter } from "better-auth/db";import { writeFile } from "node:fs/promises";import { resolve } from "node:path";import { initBetterAuth } from "../server/lib/auth";import { generateDrizzleSchema } from "./_vendors/drizzle-generator";
export default async (env: unknown) => { const betterAuth = initBetterAuth(env);
const output = await generateDrizzleSchema({ adapter: await getAdapter(betterAuth.options), options: betterAuth.options, file: resolve(import.meta.dirname, "../db/schema/better-auth-schemas.ts") });
await writeFile(output.fileName, output.code ?? "");
console.log(`Better auth schema generated successfully at (${output.fileName} 🎉`);};然后初始化BetterAuth对象是在全局路由中处理,
type Bindings = { DB: D1Database; // Assuming your D1 binding is named 'DB' KV: KVNamespace; // Assuming your KV binding is named 'KV'};
// 扩展 Context 的变量类型interface Variables { db: ReturnType<typeof drizzle>;}const app = new Hono<{ Bindings: Env; Variables: Variables }>()
// 全局 middleware 示例app.use('*', async (c, next) => { // 这里可以做一些全局处理,比如日志、鉴权等 // console.log('Global middleware: 请求路径', c.req.path) const db = drizzle(c.env.DB) // console.log('Database connection established:', db) c.set('db', db) // 挂载 db 实例到 Context await next()})上面的处理,已经在全局开始设置了db 实例,然后再某些路由handler 中处理的时候,调用下面的方法就可以拿到betterAuth实例。
export const auth = (env: Env): ReturnType<typeof betterAuth> => { const db = drizzle(env.DB);
return betterAuth({ ...betterAuthOptions, database: drizzleAdapter(drizzle(env.DB), { provider: "sqlite", schema: { user: schema.userTable, account: schema.accountTable, session: schema.sessionTable, verification: schema.verificationTable, }, }), secondaryStorage: { get(key) { return env.KV.get(key); }, set(key, value, ttl) { return env.KV.put(key, value, { expirationTtl: ttl }); }, delete(key) { return env.KV.delete(key); } }, baseURL: env.BETTER_AUTH_BASE_URL, secret: env.BETTER_AUTH_SECRET, emailAndPassword: { enabled: true }, // Additional options that depend on env ... });};比如说登录,
authRoutes.post('/login', async (c) => { const db = c.get('db') // 确保 db 实例已挂载到 Context const requestBody = await c.req.json(); const JWT_SECRET = c.env.JWT_SECRET!; try { const { email, password, username } = requestBody;
// 支持email或username字段 const loginIdentifier = email || username;
// 验证输入 if (!loginIdentifier || !password) { return c.json({ success: false, message: '邮箱/用户名和密码都是必填项' }, 400); } const resp = await auth(c.env).api.signInEmail({ body: { email: requestBody.email, password: requestBody.password, } }) if (resp && resp.user) { const user = resp.user; // 生成JWT token const token = await generateToken(JWT_SECRET, user.id); // 获取新创建的用户 const existingUser = await db.select().from(schema.userTable).where(eq(schema.userTable.id, user.id)).limit(1).get();
return c.json({ success: true, message: '登录成功', data: { user: { id: user.id, username: user.name, email: user.email, }, token } }); } return c.json({ success: false, message: '用户名或密码错误' }, 400); } catch (error) { console.error('Login error:', error); return c.json({ success: false, message: '登录失败,请稍后重试', error, }, 500); }});使用betterAuth实例的API方法比自己手写各类处理:校验账密、创建会话要简单多了。betterAuth提供了丰富的API,比如登录 signInEmail, 注册signUpEmail 等等。
Hono
可以看出前面演示的代码使用了Hono,他比原生的cloudflare workers 写起来更加舒服一点,各方面支持都非常完善,所以建议采用这个实现路由管理。它的中间件设计和express 是可以类比的,这在拦截请求判断是否登录授权用户方面非常方便。
// 验证JWT token的中间件export const authenticateToken = async (c: Context, next: Next) => { const db = c.get('db'); // 确保 db 实例已挂载到 Context // JWT 密钥,建议从环境变量中加载 const JWT_SECRET = c.env.JWT_SECRET!; try { const authHeader = c.req.header('Authorization'); const token = authHeader?.split(' ')[1]; // Bearer TOKEN
if (!token) { return c.json( { success: false, message: '访问被拒绝,需要提供认证令牌', }, 401 ); }
if (!JWT_SECRET) { return c.json( { success: false, message: '服务器配置错误:JWT 密钥未定义', }, 500 ); }
// 验证 token const decodedPayload = await verifyJWT(token, JWT_SECRET) as { userId: string }
// 从数据库获取用户信息 const user = await db.select().from(schema.userTable).where(eq(schema.userTable.id, decodedPayload.userId)).limit(1).get();
if (!user) { return c.json( { success: false, message: '无效的认证令牌', }, 401 ); }
// 将用户信息添加到 Hono 的上下文对象中 // 这样在后续的路由或中间件中,你可以通过 c.get('user') 来访问它 c.set('user', user);
await next(); } catch (error) { console.error('Authentication error:', error);
// 根据不同的错误类型返回不同的响应 if (error instanceof ExpiredTokenError) { return c.json( { success: false, message: '认证令牌已过期', }, 401 ); } else if (error instanceof InvalidSignatureError) { return c.json( { success: false, message: '无效的认证令牌', }, 401 ); }
// 捕获其他未知错误 return c.json( { success: false, message: '服务器内部错误', }, 500 ); }};Hono 还有一个路由分组的做法,grouping,这个可以让我们把整个better-auth 相关的功能使用一个前缀管理起来。
import { Hono } from "hono";import { auth } from "./auth";
const app = new Hono();
app.route('/api/auth', async (c) => { return auth.handler(c.req.raw);})然后前端调用/api/auth/sign-in/email 实现登录。
drizzle
drizzle的使用很自然地嵌入到整个Hono handler代码中了,在全局拦截器中已经将db跟drizzle绑定起来了。
app.use('*', async (c, next) => { // 这里可以做一些全局处理,比如日志、鉴权等 // console.log('Global middleware: 请求路径', c.req.path) const db = drizzle(c.env.DB) // console.log('Database connection established:', db) c.set('db', db) // 挂载 db 实例到 Context await next()})后续使用drizzle ,大致是引入schema,然后使用drizzle的语法进行查询
const db = c.get('db')const user = await db.select().from(schema.userTable).where(eq(schema.userTable.id, decodedPayload.userId)).limit(1).get();事务操作也是支持的。虽然普通情况下使用db.transaction 就可以开启事务了,
await db.transaction(async (tx) => { // 删除用户账户 await tx.delete(schema.userTable).where(eq(schema.userTable.id, userId)); // 删除用户创建的卡片 await tx.delete(schema.cardsTable).where(eq(schema.cardsTable.userId, userId));});但是,cloudflare workers D1 比较特别,通过这篇文章whats-new-with-d1,建议采用db.batch。
环境变量管理
虽然(官方文档)[https://developers.cloudflare.com/workers/configuration/environment-variables/] 已经讲解得很详细了,但是我这里要建议是一种恰当的做法。
在开发环境 使用.env 配置文件,并且这个配置文件千万不要提交到代码仓库。
BETTER_AUTH_SECRET=BETTER_AUTH_BASE_URL=http://localhost:5173DRIZZLE_ACCOUNT_ID=DRIZZLE_DATABASE_ID=DRIZZLE_TOKEN=
## jwtJWT_SECRET=JWT_EXPIRES_IN=
##VITE_API_BASE_URL=/api在生产环境建议通过dashboard 配置环境变量。 由于cloudflare workers 会在部署的时候把wrangler.jsonc或 wrangler.toml 当作唯一的来源source of truth,所以要调整相关配置
keep_vars: true不然执行wrangler deploy的话,在dashboard 配置的变量会覆盖和删除。
jwt
虽然使用了Hono ,但是Hono 自带的jwt 方案在cloudflare 环境执行会由于缺少相关依赖而得不到支持。因此,建议自行实现。
export const signJWT = async (payload: Record<string, unknown>, secret: string, expiresIn = '7d') => { const encoder = new TextEncoder(); const key = await crypto.subtle.importKey( 'raw', encoder.encode(secret), { name: 'HMAC', hash: { name: 'SHA-256' } }, false, ['sign'] );
const header = { alg: 'HS256', typ: 'JWT' };
// 计算过期时间 const exp = Math.floor(Date.now() / 1000) + (expiresIn === '7d' ? 7 * 24 * 60 * 60 : 3600); // 默认为7天过期
const payloadWithExp = { ...payload, exp };
const headerBase64 = base64UrlEncode(JSON.stringify(header)); const payloadBase64 = base64UrlEncode(JSON.stringify(payloadWithExp));
// 签名 const data = `${headerBase64}.${payloadBase64}`; const signatureBuffer = await crypto.subtle.sign('HMAC', key, new TextEncoder().encode(data)); const signatureBase64 = base64UrlEncode(String.fromCharCode(...new Uint8Array(signatureBuffer)));
return `${data}.${signatureBase64}`;};
// 编码const base64UrlEncode = (str: string) => { return btoa(String.fromCharCode(...new TextEncoder().encode(str))) .replace(/=/g, '') .replace(/\+/g, '-') .replace(/\//g, '_');};
export const verifyJWT = async (token: string, secret: string) => { const [headerBase64, payloadBase64, signatureBase64] = token.split('.'); const encoder = new TextEncoder(); const key = await crypto.subtle.importKey( 'raw', encoder.encode(secret), { name: 'HMAC', hash: { name: 'SHA-256' } }, false, ['verify', 'sign'] );
const data = `${headerBase64}.${payloadBase64}`;
// 解码签名 const signatureBuffer = await crypto.subtle.sign( 'HMAC', key, new TextEncoder().encode(data) );
const computedSignatureBase64 = base64UrlEncode(String.fromCharCode(...new Uint8Array(signatureBuffer)));
// 验证签名是否匹配 if (computedSignatureBase64 !== signatureBase64) { throw new InvalidSignatureError('Invalid signature'); }
// 验证过期时间 const payload = JSON.parse(atob(payloadBase64)); const currentTime = Math.floor(Date.now() / 1000); if (payload.exp && payload.exp < currentTime) { throw new ExpiredTokenError('Token has expired'); }
return payload;};邮件功能
邮件功能是网站注册功能必要的一环,用于验证用户的邮箱。集成better-auth 后,接入邮件发送和token 验证的功能都具备了,但是要在我们项目中执行起来还需要一翻调整。
接入Resend
发送邮件的能力我们采用Resend 服务。首先需要注册Resend 服务,然后在Resend 服务中添加域名,如果你的域名刚好是在cloudflare 上管理的,那么通过授权给Resend ,Resend 会自动在cloudfalre 上添加相关域名配置。
添加域名,

配置DNS MX 记录 和TXT 记录,

在better-auth 中集成
首先需要开启邮箱验证功能,参考文档 require-email-verification
emailVerification: { sendVerificationEmail: async ({ user, token }) => { await sendEmail(user.email, token, env.BETTER_AUTH_BASE_URL, env.RESEND_API_KEY); }, sendOnSignUp: true, autoSignInAfterVerification: true, expiresIn: 3600 * 24 // 24 hour },关于sendOnSign
之所以强调这个选项,因为这个选项才是真正开启邮箱验证功能的关键。 官方的文档 require-email-verification
export const auth = betterAuth({ emailAndPassword: { requireEmailVerification: true, },});并没有实际的作用(疑似bug 或者 项目组装起来导致的)。
正确的解法,还是设置sendOnSignUp: true,但是官方提示这个做法会在每次signUpEmail 都会发送一次邮件。 解决办法就是回归到业务逻辑,控制一个邮件不被注册两次。
实现sendEmail 方法
由于是在cloudflare workers 环境中执行,因此无法像普通nodejs 项目那样从process.env.RESEND_API_KEY 获取到Resend 的 apikey,这里选择从better-auth options 配置中传入env.RESEND_API_KEY 变量。
一个简单的邮件发送功能如下,
import { Resend } from "resend"
export async function sendEmail(to: string, token: string, BETTER_AUTH_BASE_URL: string, RESEND_API_KEY: string) { const resend = new Resend(RESEND_API_KEY);
const emailHtml = `<a href="${BETTER_AUTH_BASE_URL}/verify?token=${token}" >点击验证您的邮箱</a>`;
const { data, error } = await resend.emails.send({ to, subject: "验证您的邮箱", html: emailHtml, });
if (error) { console.error("Failed to send email", error); throw new Error("Email send failed"); }
console.log("Email sent", data); return data;}但是这样子体验效果很差,最好通过AI 将邮件的正文重写处理成富文本形式,搭建一个简洁美观的邮件正文。
验证token
点击上面的邮箱验证地址${BETTER_AUTH_BASE_URL}/verify?token=${token} 并不会里面请求后台接口,而是首先尝试打开前端项目,在浏览器页面打开的任何链接首先被这个项目Vue 路由管理接管了。
因此,我们需要增加一个前端路由及Vue页面,/verify -> Verify.Vue,然后在这个Vue 页面中请求后台接口。
后台接口实现逻辑比较简单,从cloudflare workers 上下文中拿到better-auth 实例,再调用它的verfyEmail api能力。
const result = await c.var.auth.api.verifyEmail({ query: { token },});重发邮箱验证
邮箱验证链接上的token 有效期是24小时,如果用户忘记或者没有收到,可以选择重发。考虑到重发可能会造成资源浪费,项目中做了一个一天重复次数的限制。
前端调用 /api/auth/resend-email 接口并通过用户登录态判断后,再去调用better-auth 的 sendVerificationEmail api。
// better-auth will regenerate and send a new emailconst result = await c.var.auth.api.sendVerificationEmail({ body: { email: user.email }});图床功能
图床功能选择的是cloudflare workers 的 R2。选择的方案是cloudflare workers binding 方式上传,通过公开的url进行访问,并搭配自定义的域名。
上传图片功能
const formData = await c.req.formData();const file = formData.get('file') as File;const fileKey = getFileKey(user.id, file.name);// 上传到R2const putResult = await c.env.R2.put(fileKey, file.stream(), { httpMetadata: { contentType: file.type, }, customMetadata: { uploadedBy: user.id, },});return c.json({ success: true, message: '文件上传成功', fileUrl: `${c.env.R2_BUCKET_DOMAIN}/${fileKey}`});如果在生产环境,上传图片成功后,返回前端的是一个类似 https://i.sandural.cc/bhES2ttw9pHJvXYKKmzpo3MwDHnB/1756229492767-deepseek_mermaid_20250826_a901ed.png
在开发环境dev 模式下,图片资源并没有真正地上传到云端服务器,而是保存在.wrangler/state/v3/r2 目录下的,为了能够顺利在dev 模式回显图片,如下处理。
R2_BUCKET_DOMAIN=http://localhost:5173/images然后增加一个后端路由/images/:key{.+} ,然后通过key 从R2 对象存储中读取流并返回
const key = c.req.param("key")const obj = await c.env.R2.get(key)if (!obj) return c.text("Not found", 404)
return new Response(obj.body, { headers: { "Content-Type": obj.httpMetadata?.contentType ?? "application/octet-stream", },})图片压缩功能
前端压缩使用 browser-image-compression
npm install browser-image-compression压缩到1M 大小,
import imageCompression from 'browser-image-compression';const options = { maxSizeMB: 1, maxWidthOrHeight: 1920, useWebWorker: true,}const compressedFile = await imageCompression(file, options);const newFile = new File([compressedFile], file.name, { type: compressedFile.type, lastModified: Date.now(),});
// 上传到服务器const response = await uploadApi.uploadImage(newFile);backgroundImage.value = response.fileUrl;后端图片压缩
这次采用jsquash 的方案,
仔细考虑后复用作者example的思路,将jpeg/jpg/png 等图片格式转换成webp 格式,这其实也是一种压缩图片的好思路。
import decodeJpeg, { init as initJpegWasm } from '@jsquash/jpeg/decode';import decodePng, { init as initPngWasm } from '@jsquash/png/decode';import encodeWebp, { init as initWebpWasm } from '@jsquash/webp/encode';
// @Note, We need to manually import the WASM binaries below so that we can use them in the worker// CF Workers do not support dynamic imports// @ts-ignoreimport JPEG_DEC_WASM from "../../node_modules/@jsquash/jpeg/codec/dec/mozjpeg_dec.wasm";// @ts-ignoreimport PNG_DEC_WASM from "../../node_modules/@jsquash/png/codec/pkg/squoosh_png_bg.wasm";// @ts-ignoreimport WEBP_ENC_WASM from "../../node_modules/@jsquash/webp/codec/enc/webp_enc_simd.wasm";
let putResult = nullconst extension = file.name.split('.').pop() as stringconst supportedExtensions = ['jpg', 'jpeg', 'png']if (supportedExtensions.includes(extension)) { const imageData = await decodeImage(await file.arrayBuffer(), extension); await initWebpWasm(WEBP_ENC_WASM); const webpImage = await encodeWebp(imageData); // 上传到R2 fileKey = fileKey.replace(/\.[^/.]+$/, '.webp') putResult = await c.env.R2.put(fileKey, webpImage, { httpMetadata: { contentType: 'image/webp', }, customMetadata: { uploadedBy: user.id, }, });} else { // 上传到R2 putResult = await c.env.R2.put(fileKey, file.stream(), { httpMetadata: { contentType: file.type, }, customMetadata: { uploadedBy: user.id, }, });}要注意调整 vite.config.ts的配置,
export default defineConfig({ optimizeDeps: { exclude: [ "@jsquash/png", "@jsquash/jpeg", "@jsquash/webp", ] }})注意事项
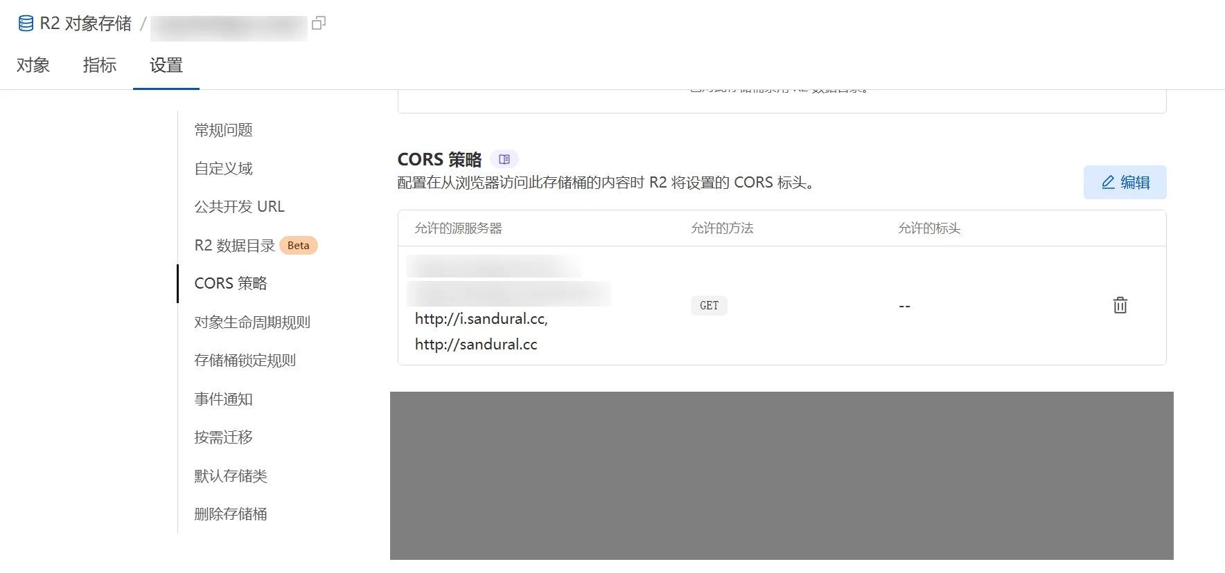
由于采用了公开URL 访问的方式,cloudflare 提供的*.r2.dev 子域名在国内是基本无法访问的,所以必须搭配自己的独立域名,配置一个子域名即可。
另外由于公开了URL 访问,建议做好CORS控制,防止流量使用超出额度。
配置参考

使用GitHub登录
创建OAuth应用
首先需要创建开发者应用,登录GitHub,打开 https://github.com/settings/applications/new ,创建OAuth应用。我们只需获取用户的邮箱地址,使用OAuth应用是最简单便捷的集成方式。

填写应用主页地址: https://sandural.cc
授权通过回调地址:https://sandural.cc/callback/github 。不少开发者认为回调地址字段只能填写一个地址,无法为开发环境(如 http://localhost:5173/callback/github )提供支持,这确实带来了一些麻烦。不过建议还是固定使用生产环境的地址,下文会介绍相应的解决技巧。
创建完成后,可获取到client_id和client_secret。
开发过程
修改better-auth配置,添加如下配置:
在环境变量中添加GITHUB_CLIENT_ID、GITHUB_CLIENT_SECRET,GITHUB_REDIRECT_URL固定设置为https://sandural.cc/callback/github。
socialProviders: { github: { clientId: env.GITHUB_CLIENT_ID as string, clientSecret: env.GITHUB_CLIENT_SECRET as string, redirectURI: env.GITHUB_REDIRECT_URL as string, },},页面改动:
在Cloudflare Workers + Vue的全栈项目中,接入GitHub登录需要改造登录页面,并新增一个回调认证页面。
新增GitHub登录按钮,调用后台接口,通过better-auth实例的API发起OAuth授权登录的第一步:
authRoutes.post('/login-social', async (c) => { const requestBody = await c.req.json(); const auth = c.var.auth as ReturnType<typeof createAuth>; try { const { provider } = requestBody; const response = await auth.api.signInSocial({ body: { provider: provider, callbackURL: 'https://sandural.cc/callback/github', }, }) console.log('signInSocial result', response) if (response?.url) { return c.json({ success: true, message: '登录成功', data: { url: response.url } }) } } catch(err) { console.log('login-social error', err) } return c.json({error: '未知错误'}, 500)})前端获取到response.url后,跳转到该地址,会打开GitHub的授权登录页面。用户点击确认后,会跳转至https://sandural.cc/callback/github?code=xxx&state=xxxx。
回调认证界面:
由于Cloudflare Workers + Vue全栈项目的特点,从GitHub跳转至https://sandural.cc/callback/github?code=xxx&state=xxxx后,会先被前端Vue路由接管,展示前端页面。因此,需要新增一个回调认证页面。
回调认证页面需从地址的query参数中获取code和state,调用后端接口完成认证:
由于better-auth未暴露OAuth登录回调认证的API,但可通过其handler()方法执行该流程:
const requestBody = await c.req.json();const { state, code } = requestBody;const request = new Request(`https://sandural.cc/api/auth/callback/github?code=${code}&state=${state}`)console.log('request', request)const response = await auth.handler(request)执行完整个流程后,会发现account中新增一条记录,其provider_id字段的值为github(而非credential)。
开发技巧
GitHub OAuth的整个流程不涉及GitHub调用sandural.cc的服务接口,均通过页面跳转完成(即在本地浏览器中进行)。因此,可将sandural.cc临时解析到本地的127.0.0.1 IP地址,配合本地环境完成代码开发。
配置Hosts文件:
127.0.0.1 sandural.cc但本地启动的服务通常为http://localhost:5173,不使用HTTPS协议。解决办法是引入本地自签名证书,并通过Vite启动HTTPS服务:
import { defineConfig } from 'vite'import mkcert from 'vite-plugin-mkcert'
// https://vitejs.dev/config/export default defineConfig({ plugins: [ vue(), vueDevTools(), cloudflare(), process.env.HTTPS === 'true' ? mkcert({ hosts: ['sandural.cc']}) : undefined ], server: { host: process.env.HTTPS === 'true' ? 'sandural.cc' : '0.0.0.0', port: process.env.HTTPS === 'true' ? 443 : 5173 }})调整package.json中的启动脚本:
"scripts": { "dev:https": "cross-env HTTPS=true vite"}调试技巧
调试过程中可能需要反复进行授权和撤销授权,可通过此地址管理:https://github.com/settings/applications

疑难问题
由于better-auth 是基于session-cookie 方案来管理登录态的,如果没有按照它的要求完整支持可能会遇到问题。
比如在修改密码的时候,由于请求头中缺少Cookie信息,或者Cookie错误都会导致changePassword内部实现中获取session失败,最终导致调用API失败。
const response = await auth.api.changePassword({ body: { currentPassword, newPassword, revokeOtherSessions: true, }, headers: c.req.raw.headers, asResponse: true,}).catch((error) => { console.error('Change password error:', error); return c.json({ success: false, message: '当前密码错误' }, 401);})解决办法是在登录的时候,手动设置cookie,然后在修改密码的时候传入准确的headers。
登录时设置cookie
const response = await auth.api.signInEmail({ body: { email: requestBody.email, password: requestBody.password, }, asResponse: true})responseCookies(c, response);
export function responseCookies(c: Context, response: Response) { // console.log('Login response headers:', response.headers); const cookie = response.headers.get('Set-Cookie')?.split(';')[0].split('=')[1] || '' // console.log('Extracted cookie:', cookie); setCookie(c, 'better-auth.session_token', cookie, { httpOnly: true, secure: true, sameSite: 'Lax', path: '/' , maxAge: 7 * 24 * 60 * 60 // 7天 })}在修改密码时传入headers
由于cookie 中存在%特殊符号,因为需要对请求headers 进行预处理,
const cookie = decodeURIComponent(c.req.header('Cookie') || '')const headers = new Headers(c.req.raw.headers);headers.set('Cookie', cookie);
// ...const response = await auth.api.changePassword({ body: { currentPassword, newPassword, revokeOtherSessions: true, }, headers: headers, asResponse: true,})同时别忘记了,修改密码成功后,需要修改下cookie
responseCookies(c, response);